9.2 GUI - 메뉴 아이콘 구현
728x90

1. 리소스 .qrc 적용하고 확인하기
더보기








메뉴 아이콘 압축파일
메뉴 아이콘 리소스.zip
0.02MB
메뉴 아이콘 파일을 프로젝트에 옮기고, .qrc 리소스 파일 확인하기


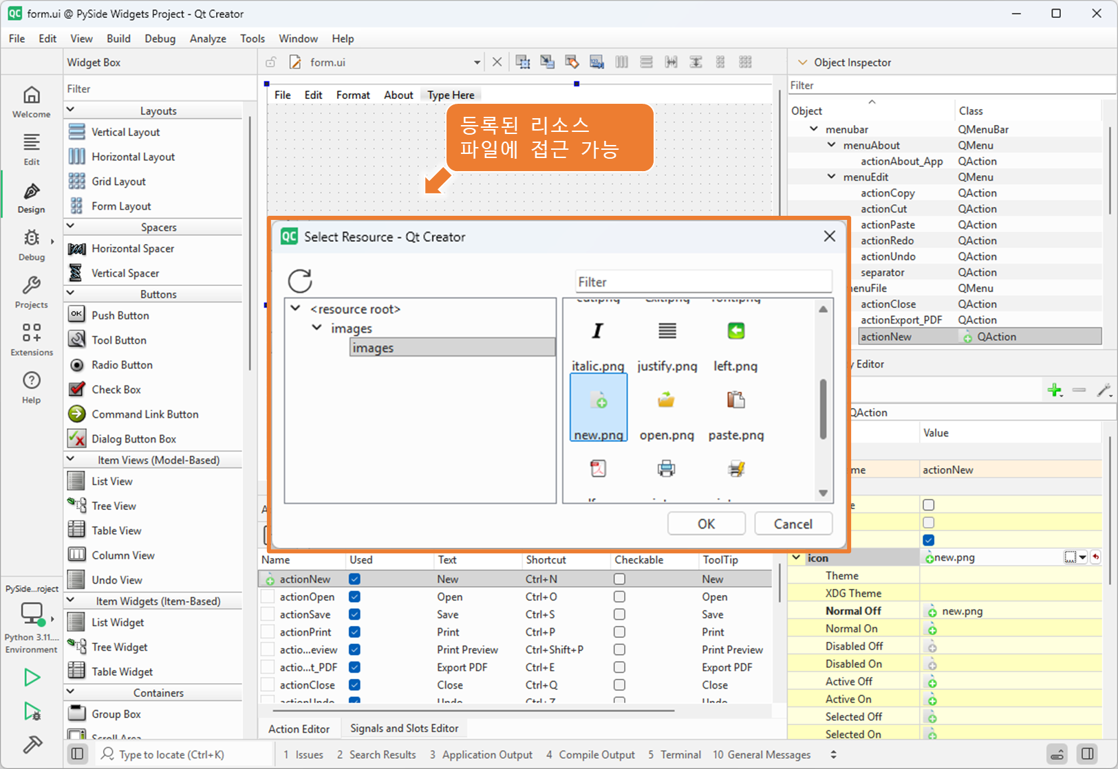
.qrc 리소스 파일 등록하기


Qt 디자이너에서 아이콘 리소스 설정하는 방법




2. File 메뉴에 리소스 적용
3. Format 메뉴에 리소스 적용
4. About 메뉴에 리소스 적용
5. 텍스트 입력창 추가
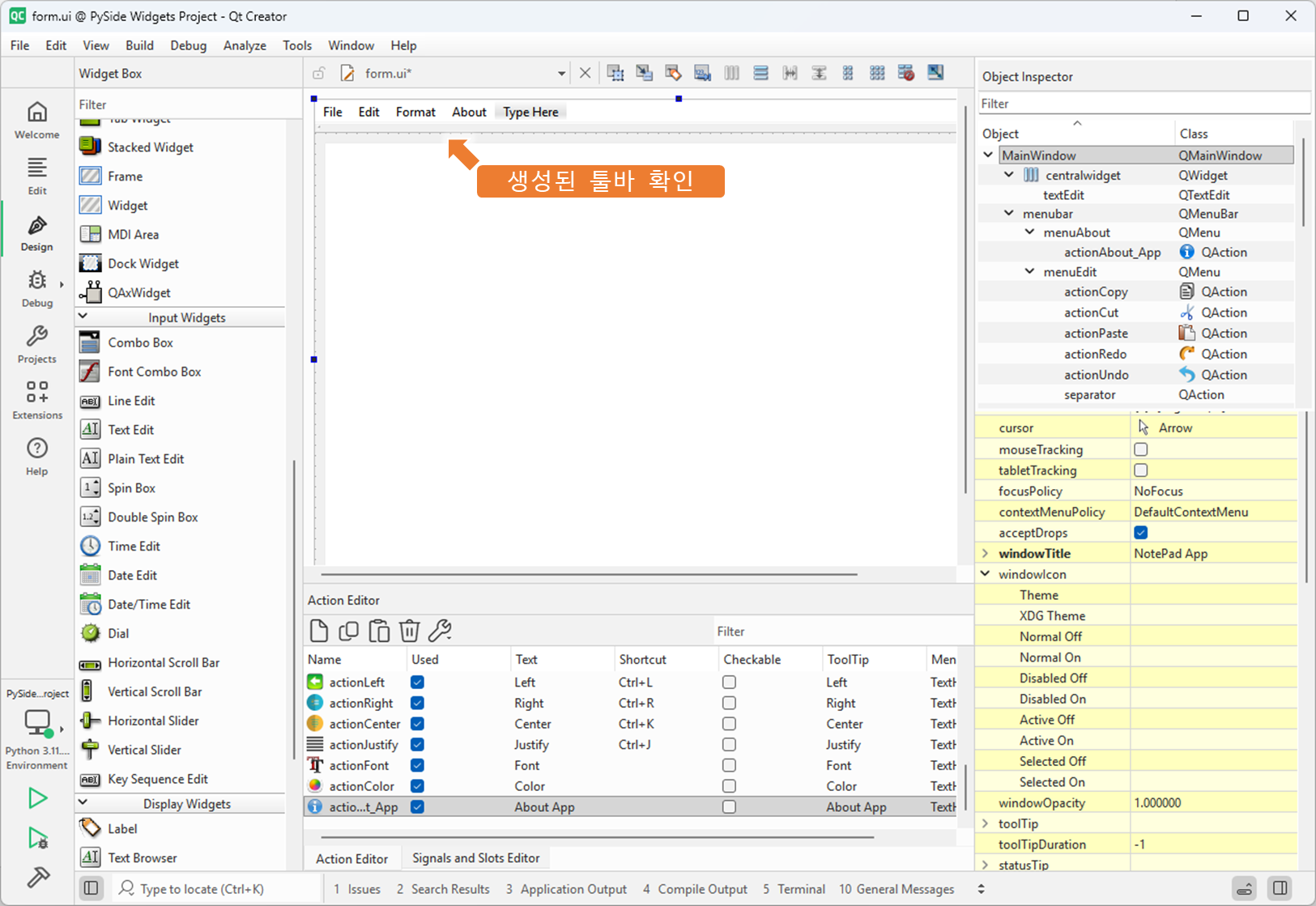
6. 메뉴 툴바 추가
단계별 완성 파일
















