9.1 GUI - 메뉴 구현
728x90

1. 프로젝트 생성
더보기


프로젝트 생성시, QMainWindow 를 Base Class 로 선택합니다.
main.py 를 시작 파일로 설정합니다.
Qt for Python 프로젝트 생성
1. Qt for Python 템플릿으로 프로젝트 생성더보기 2. 실행 테스트더보기
basiclike.tistory.com
Qt for Python 시작 파일 설정
1. Qt for Python 초기 설정더보기1. 현재 상황:qt for python 프로젝트를 실행하면→ main.py가 아니라 widget.py가 시작 파일로 설정되어 있음구조와 유지보수, 교육 측면에서는 main.py를 시작 파일로 두는
basiclike.tistory.com


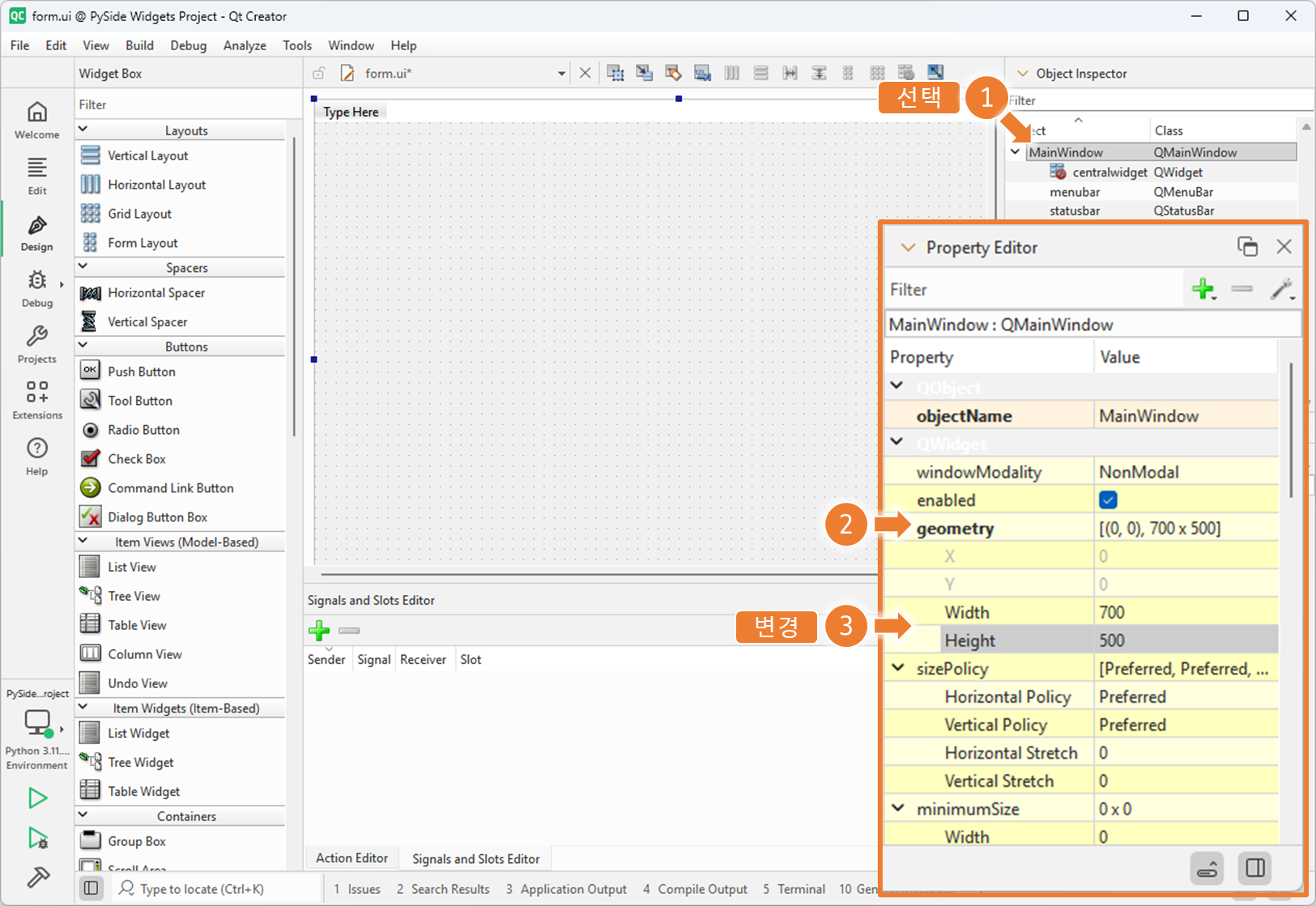
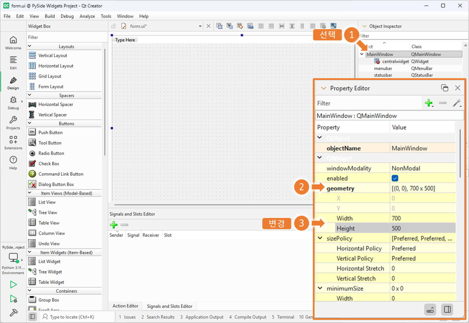
2. MainWindow 사이즈 설정
3. MainWindow 메뉴 설정
4. MainWindow 메뉴에 단축키 설정
더보기








File 메뉴와 단축키가 등록을 완료했다면, 프로그램을 실행시켜 확인한다.
그리고, 위젯 객체의 식별자가 정상적으로 등록되었는지 확인한다.
5. 추가 메뉴 설정
더보기



- 편집 메뉴 등록

- 문자 스타일 메뉴 등록

- 도움말 등록

단계별 완성 파일







