8.2 Resource - Qt
728x90

1. 리소스 사용 예제
더보기













Qt for Python 프로젝트 생성
1. Qt for Python 템플릿으로 프로젝트 생성더보기 2. 실행 테스트더보기
basiclike.tistory.com
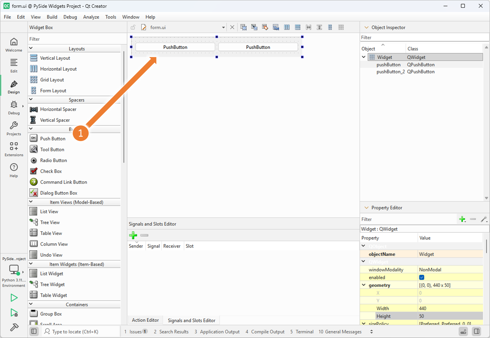
2. 버튼 2개가 포함된 GUI 구현

3. <res.qrc> 리소스 파일 생성



4. prefix 추가


5. 리소스 파일에 이미지 파일 추가
res.zip
0.01MB




6. alias(별칭) 등록

7. Widget.py 구현

from PySide6.QtGui import QIcon
import rc_rsc
# 실제 프로젝트의 이미지 파일 경로를 복사해서 붙여넣고 비교
self.ui.pushButton.setIcon(QIcon("C:/Dev/qt-pyside6-demo/PySide6Demo/LayoutTest/res/new.png"))
self.ui.pushButton_2.setIcon(QIcon(":/icons/open"))
8. 실행
