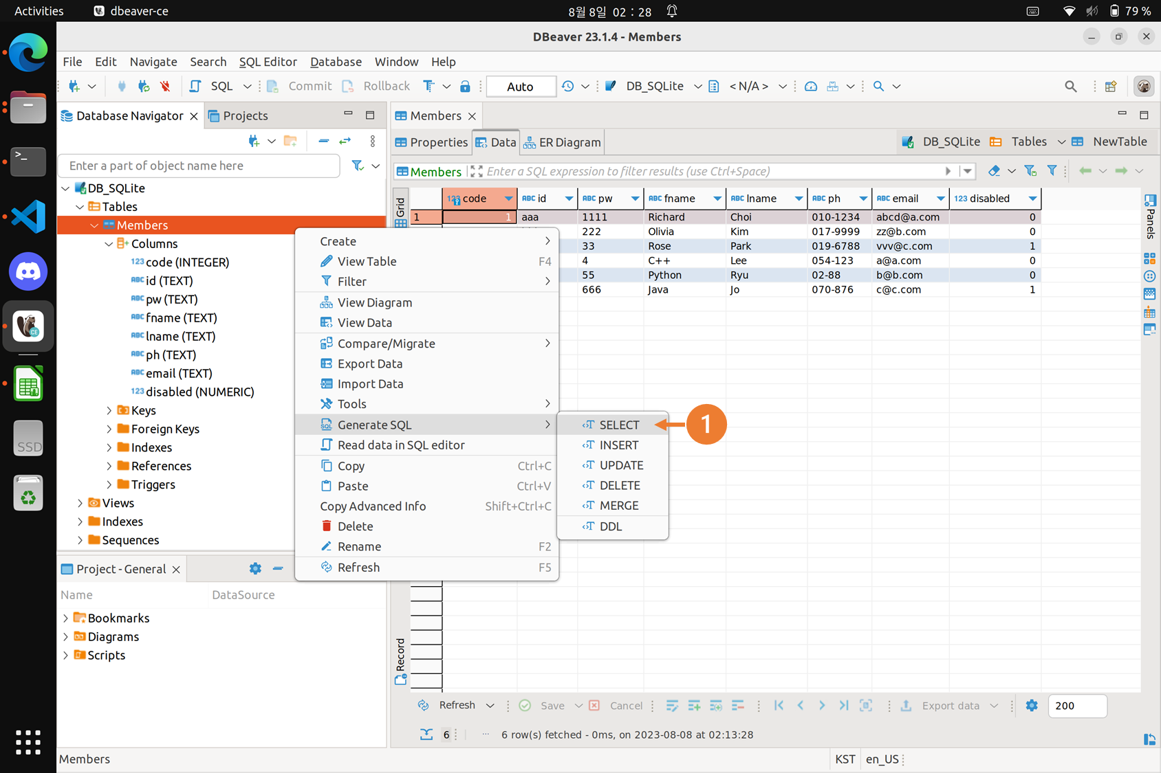
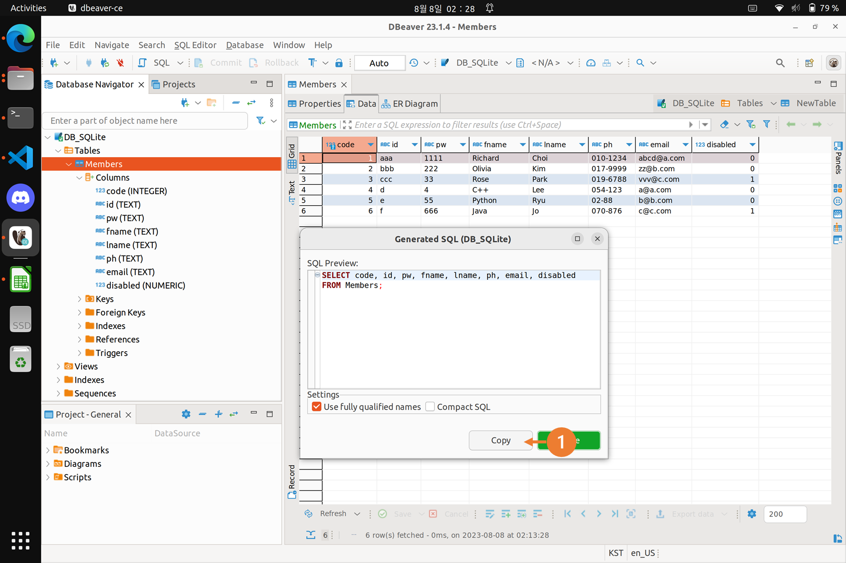
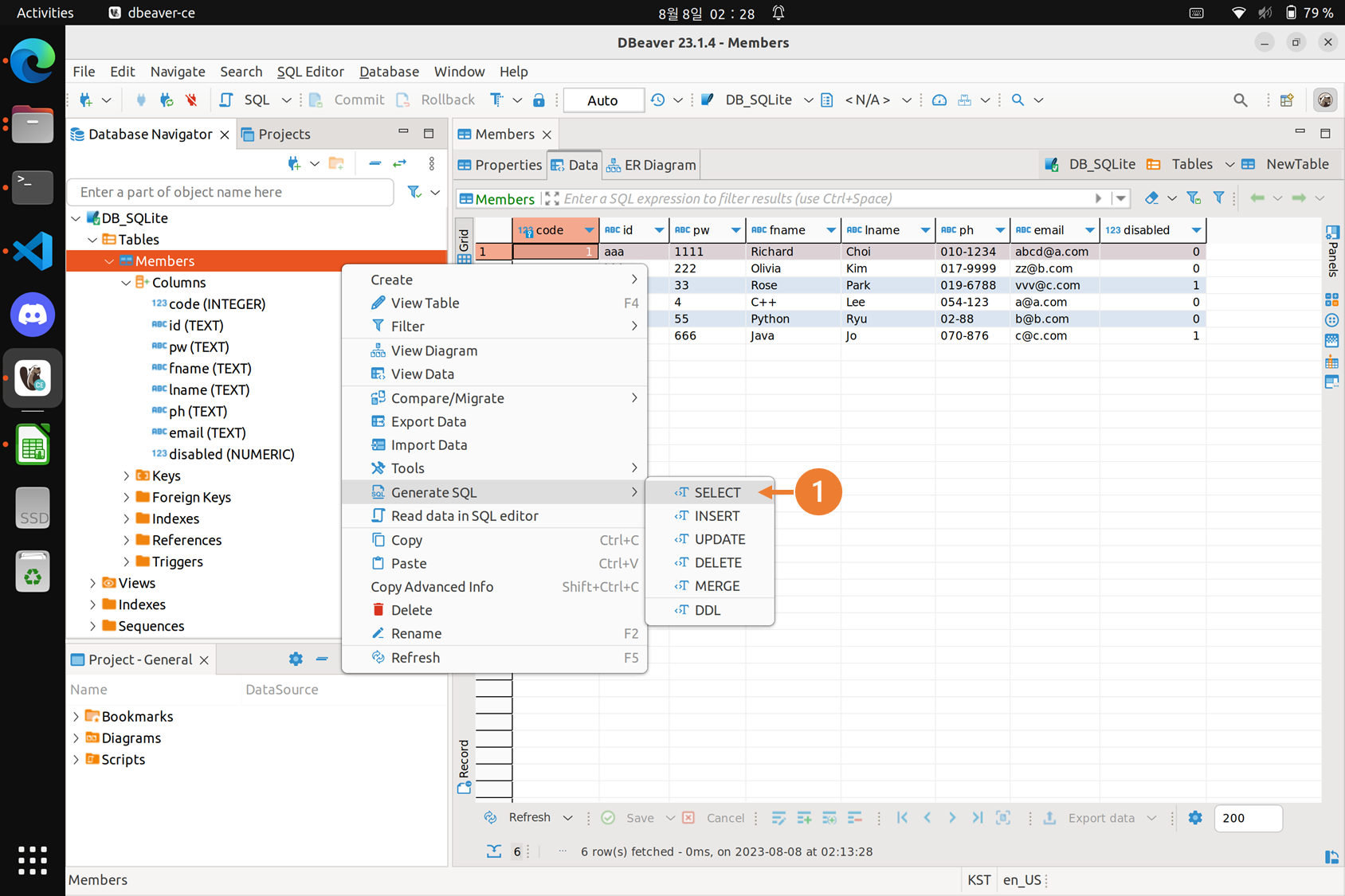
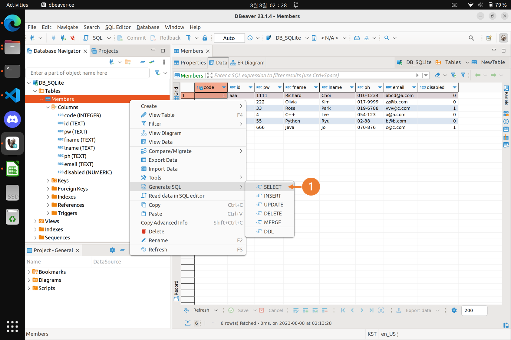
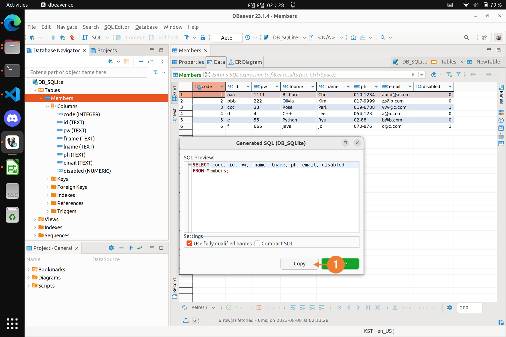
06 SQLite & DBeaver, SELECT 2024.01.15 07:59 Part 4. DB/SQLite3 글 작성자: BasicLike ① DBeaver, Generate SQL, SELECT SELECT 생성 선택 쿼리 복사 SQL Script 파일 열기 복사한 SELECT 쿼리 붙여넣고해당 쿼리를 블록 씌우고, Ctrl+Enter 으로 쿼리 실행또는, 주황색 세모 클릭 실행 결과 확인 ② 조건 WHERE 사용 공유하기 게시글 관리 BasicLike 댓글 공유하기 다른 글 댓글 이 글 공유하기 구독하기 구독하기 카카오톡 카카오톡 라인 라인 트위터 트위터 Facebook Facebook 카카오스토리 카카오스토리 밴드 밴드 네이버 블로그 네이버 블로그 Pocket Pocket Evernote Evernote 다른 글 SQLite, VSCode Viewer SQLite, VSCode Viewer 2024.01.15 SQLite3의 C/C++ 라이브러리 설치 SQLite3의 C/C++ 라이브러리 설치 2024.01.15 06 SQLite & DBeaver, 테이블과 컬럼 복사 06 SQLite & DBeaver, 테이블과 컬럼 복사 2024.01.15 06 SQLite & DBeaver, 데이터 저장과 활용 06 SQLite & DBeaver, 데이터 저장과 활용 2024.01.15 다른 글 더 둘러보기